-
长江经济带高质量发展论坛(2026)在宜宾举行
-
肇民科技(301000):董事会薪酬与考核委员会2026年第一次会议决议
-
SK海力士发布史上最强财报:营利同比增4倍 营业利润率飙升至72%
-
使用PicoScope示波器测试DALI信号
-
第十六届北京国际电影节中国电影投融资大会举行
-
中金岭南(000060):2025年度公司董事、监事、高级管理人员报酬情况报告
-
财务稳健、主业可期,保利发展坐稳行业头把交椅
-
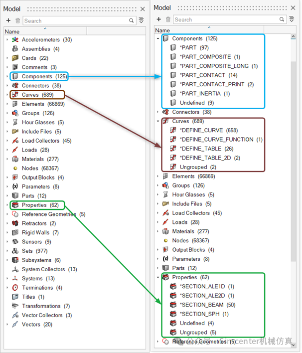
【分享】CAE前后处理数据太多?试试Simcenter HyperMesh这3个快速数据处理工具
-
4月21日人民币对美元中间价报6.8594 上调54个基点
-
永悦科技(603879):华兴会计师事务所(特殊普通合伙)关于永悦科技股份有限公司2025年度非经营性资金占用及其他关联资金往来情况的专项说明
梦金指南网









